五、合同管理
合同管理主要包括签约管理和企业合同两大功能模块,用户可通过左侧功能菜单进入相应功能模块。
1.签约管理
签约管理模块中展示当前用户的签约合同记录及个人相关合同数据统计情况,合同主要分为全部、待签署、已完成、草稿箱、已过期、已作废。

1.合同签署
所有签署方在收到短信通知后,可登录平台在“签约管理”-“待签署”中点“签署”或“扫码签(使用手机扫描二维码)”进行合同签署;也可直接使用浙里办扫描短信中的二维码。 若待签署的多条合同记录属于同一合同模板,可点“批量签”进行批量签署操作。



2.点击列表合同记录的“详情”按钮,可查看合同信息、合同文件及时间线等信息。

3.选择列表记录,点“导出合同文件”可下载合同文件电子版。
2.企业合同
企业合同模块中展示当前企业所有签约合同记录及企业近期合同统计情况,企业合同主要分为全部、待签署、已完成、已过期和已作废。并支持进行合同文件导出、签署信息导出以及合同详情查看操作。
六、合同模板
合同模板主要用于企业新增和编辑个性化的合同模板,企业用户可通过点击主页“模板管理”或者左侧功能菜单中“合同模板”-“模板管理”进入。

页面主要功能: 1.用户可通过输入模板名称进行查询; 2.用户可点击“新增”按钮添加新的模板; 3.用户可点击“编辑”按钮对已上传的模板进行修改; 4.用户可点击“删除”按钮,删除已上传的模板; 5.页面同时提供筛选、导出、打印的辅助功能。

新增模板步骤: (1)上传符合要求的模板文件,点击“下一步”按钮; (2)按照提示填写合同基本信息和签约方信息,点击“下一步”按钮; (3)将需要签署的控件拖到合同相应位置,并在右侧进行控件设置,完成后点击“下一步”按钮; (4)确认模板内容,确认无误后点击“保存”即可完成新增。




七、印章管理
印章管理主要包括个人印章管理、企业印章管理和企业印章授权的功能,用户可通过左侧功能菜单进入相应功能模块。
1.我的印章
个人印章管理“我的印章”模块中包括添加个人印章功能和个人印章展示(个人印章和企业授权章)。同时支持对每个印章进行编辑和删除操作,设为默认印章的将在用户签署合同时优先被选择使用。

点击“添加印章”,在右侧弹窗中输入印章名称,可选择上传印章文件或者手绘印章,完成后点击“保存”即可完成添加。

2.企业印章
企业印章管理“企业印章”模块中包括添加企业印章功能和企业印章展示(企业章和企业法人章)。同时支持对每个印章进行编辑和删除操作,设为默认印章的将在用户签署合同时优先被选择使用。

点击“添加印章”,在右侧弹窗中输入印章名称,选择印章类型印章样式后,可选择上传印章文件或者手绘印章,完成后点击“保存”即可完成添加。

3.印章授权
企业用户可对企业印章进行授权操作。点击印章列表中的“授权”按钮,即可进行该印章的授权操作。

印章授权步骤: 在左侧未授权人员列表中选择需授权的人员,然后点击箭头按钮,人员移动到已授权人员列表中即为完成授权,同样也可反之取消人员授权。

八、存证验证
1.存证校验
用户通过左侧功能菜单“存证验证”-“存证校验”对存证文件进行校验;选择待校验的存证文件后,平台自动进行校验,页面下方可查看文件校验结果。

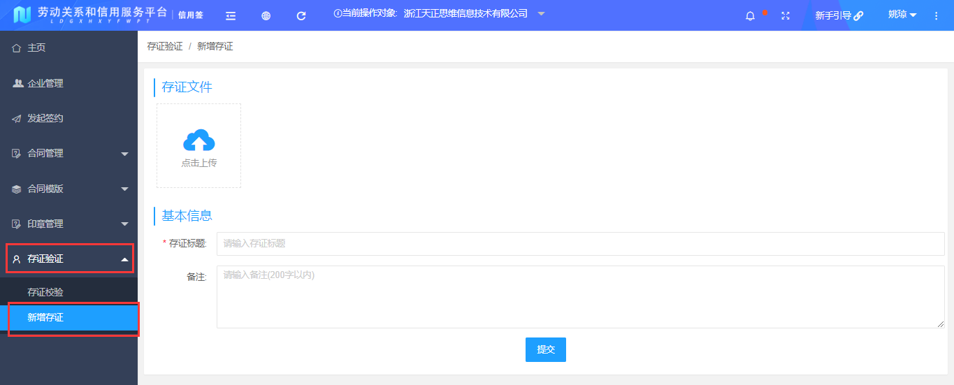
2.新增存证
用户通过左侧功能菜单“存证验证”-“新增存证”进行存证新增;选择存证文件后,录入基本信息点“提交”即可完成操作。
